从0开始到提交PR至OpenHarmony源仓库超详细教程 想了解更多关于开源的内容,请访问: 51CTO 开源基础软件社区 https://ost.51cto.com 前言 想要在开源社区中贡献自己的代码,学会提交PR是必不可少的,下... 系统教程# git# pr# 仓库 2年前150
删除 Git 远程分支的本地引用 遵循几个简单的步骤来保持 Git 仓库的整洁 在合并一个 GibLab 的合并请求(MR)或 GitHub 的拉取请求(PR)后,你通常需要从远程仓库中删掉这个主题分支来保持仓库的整洁。然而,这只会删... 系统教程# git# 仓库# 分支 2年前340
如何在 Linux 上设置私有 Git 服务器 Git 是全球开发人员使用的开源版本控制系统。下面介绍如何创建自己的 Git Linux 服务器来托管项目。 Git 服务器托管项目的存储库,其中包含源代码和其他核心文件。虽然在大多数情况下,您可以依... 系统教程# git# linux# 托管 2年前120
如何在Linux中查看系统环境变量 环境变量取决于某些特定的环境,是特定于当前系统环境的变量,比如,当前登录的用户存储在 USER 变量中。 我们今天这篇文章将会介绍如何查看系统的环境变量。 什么是环境变量 环境变量与你的桌面环境无关... 系统教程# git# 密钥# 数据库 2年前310
鲜为人知但功能强大的 Git 技术 Stashing 允许您保留对存储库所做更改的副本,而无需创建提交。 如果您正在切换上下文,这非常有用,尤其是当您在同一个项目的不同错误或任务之间来回切换时。 git stash 的基本操作 在处理并... 系统教程# git# stash# stashing 2年前130
我在 Linux 中使用的五个 Git 配置 在 Linux 中设置 Git 十分简单,但为了获得完美的配置,我做了以下五件事: 创建全局配置 设置默认名称 设置默认邮箱地址 设置默认分支名称 设置默认编辑器 我使用 Git 管理我的代码、命令行... 系统教程# git# 设置# 邮箱地址 2年前210
使用 Tig 来可视化 Git 工作流 如果你发现浏览你的 Git 仓库非常复杂,我已经为你准备好了工具,来了解一下 Tig。 Tig 是一个 基于 ncurses 的 Git 文本模式界面,它允许你浏览 Git 仓库中的更改。它还... 系统教程# debian# git# linux 2年前210
小凌派玩一玩OLED+手势操作 想了解更多关于开源的内容,请访问: 51CTO 开源基础软件社区 https://ost.51cto.com 一、前言 之前到手一块小凌派的板子,附送一个手势传感器,感觉很不错... 系统教程# com# git# https 2年前160
2022年,继续做开源的朋友-续篇之稀疏检出 想了解更多内容,请访问: 51CTO和华为官方合作共建的鸿蒙技术社区 https://ost.51cto.com 见社区上有些仓库特别大,下载起来特别花时间。本篇就专门讲述下稀... 系统教程# git# sparse# 检出 2年前240
Git 全功能介绍 Git 历史和现状 Git 是 Linux 作者 Linus 的另一个作品。2002 年他还在使用 Bitkeeper 作为 Linux 内核的版本管理,但因为它是 Copyright 有版权的软件备... 系统教程# bitkeeper# git# linus 2年前180
【Flutter】packages思维以及使用Java添加Android平台特定的实现在Flutter框架里的体现和运用 即使软件包未在Pub。对于未用于公共发布的特殊插件或尚未准备好发布的软件包,可以使用其他依赖选项:,路径依赖性:Flutter应用程序可以通过文件系统依赖插件的路径依赖性。路径可以是相对路径,也可以是... 网站建设# ci# flutter# git 3年前1280
iOS小技能:lldb打印block参数签名 iOS逆向时经常会遇到参数为block类型,本文介绍一个lldb script,可快速打印出Objective-C方法中block参数的类型。,然后在 ~/.lldbinit 文件中添加下行内容: c... 网站建设# git# hive# html 3年前190
提高编程效率的5大VS Code插件 前言 作为一名开发人员,大家会一直寻找可以帮助改进日常工作流程的解决方案,VS Code 市场中就有很多优秀的扩展插件程序。 正文 一、GitLive GitLive 是一个出色的扩展程序,它... 网站建设# git# ide# javascript 3年前420
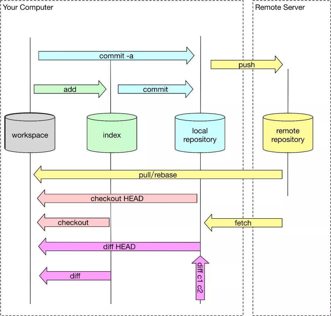
一文讲透 Git 底层数据结构和原理 本文将系统分享 Git 底层知识:对象生命周期变化,底层数据结构,数据包文件结构,数据包文件索引,以及详细分析对象查询流程和算法。 状态模型 上图描述了 git 对象的在不同的生命周期... 网站建设# git# 底层# 开发 3年前410
看完这一篇,再也不用担心 Git 的“黑魔法” 相信大部分开发者对 Git 都不陌生,Git 也已成为大部分开发者日常开发必用的工具。本文分享 Git 使用上的一些基础知识,通俗易懂,非常有用。 担忧 很多人怕使用 Git,我个人觉得主要可能是两部... 网站建设# git# 工具# 开发 3年前1480
前端Monorepo大仓代码按需拉取技术实现原理 ,目前,前端平台探索大仓研发模式,通过Monorepo大仓的技术,整合前端平台现有应用的仓库代码,使得各业务域应用质量衡量标准统一,通用基础组件以及工具函数能够快速复用,当基础通用功能出现问题的时候... 网站建设# git# monorepo# 代码 3年前700
15 款开发者必备的 JavaScript 工具 JavaScript 嵌入了各种工具,可增强应用程序的工作。这些 JavaScript 工具可以是 IDE、框架和库。让我们对这些工具有一个基本的了解。,,在这篇博客中,我们将讨论15 个开发人员必备... 网站建设# git# ide# javascript 3年前1150
Git 教程:重命名分支、删除分支、查看分支作者 掌握管理本地/远程分支等最常见的 Git 任务。,Git 的主要优势之一就是它能够将工作“分叉”到不同的分支中。,如果只有你一个人在使用某个存储库,分支的好处是有限的。但是,一旦你开始与许多其他贡献者... 网站建设# git# 使用# 分支 3年前200
聊聊Git 分支管理策略 最近,团队新入职了一些小伙伴,在开发过程中,他们问我 Git 分支是如何管理的,以及应该怎么提交代码?,我大概说了一些规则,但仔细想来,好像也并没有形成一个清晰规范的流程。所以查了一些资料,总结出下面... 网站建设# branch# develop# git 3年前510
Jmeter落地接口测试的实现方案 目前接口测试越来越重要,也普遍得到了各个公司的重视,通常开展接口测试的方案有:,在这里我来讲解一下通过jmeter落地接口测试的方案,本文先介绍用例的设计逻辑,以及jmeter中一些相关的基础的技术点... 网站建设# git# jmeter# jmx 4年前200
Git如何恢复被搁置的修改记录 大家好,我是指北君。,像 git stash和 git stash pop 这样的命令是用来搁置(藏匿)和恢复我们工作目录中的变化的。在本教程中,我们将学习如何在 Git 中恢复隐藏的修改记录。,在我... 网站建设# git# stash# 修改 4年前190
Go 1.18 新增三大功能之一“工作区模式”介绍 Go 官方在 Go v1.11 新增 Go Modules 模式,并一直持续到 Go v1.16,每个版本的 Go Modules 模式都会有一些变化。但是,我们的项目使用 Go Modules 模式... 网站建设# git# go# modules 4年前360
每个 QA 工程师都应该知道的 20 个 Git 基本命令 在本文中,我们将讨论 Git。Git 是一个版本控制系统,一个跟踪代码更改并与他人共享这些更改的工具。本文列出了 QA 人员/开发人员应该了解的最基本的命令,以便在高层次上掌握 GitHub 存储库的... 网站建设# config# git# github 4年前400
Tekton 实战完整示例 在 Tekton 中我们就可以将这些阶段直接转换成 Task 任务,Clone 代码在 Tekton 中不需要我们主动定义一个任务,只需要在执行的任务上面指定一个输入的代码资源即可。下面我们就来将上面... 网站建设# clone# git# tekton 4年前840
你不应该依赖CSS 100vh,这就是原因! 如果有一个文本和一个按钮,我们想让文本粘在上面,而按钮粘在下面!使用CSS Flex 似乎很容易做到。,在真机检查一下效果:,,酷! Git add, git commit, git push, oh... 网站建设# css# git# 下面 4年前330
Nodejs 的"继承者",Bun 发布 v0.5.7 ! ,,近日 Bun 官方发布了最新版本 v0.5.7 .,如果还未安装 Bun ,可以先进行安装,Bun现在支持 FormData ,这是一个标准的Web API,用于在多部分上载中处理表单域和文件。您... 网站建设# bun# formdata# git 4年前240
Visual Studio 2022 性能增强:更快的 C++、优化 Git 分支切换 Visual Studio 2022 17.3 带来了非常强劲的性能改进,包含更快的 C++ 和 Git 分支切换优化等内容。,Visual Studio 2022 首次索引 C++ 代码库以及为 C... 网站建设# c# git# studio 4年前760
项目中使用Husky 格式化代码和校验 Commit 信息 ,大家好,我是前端西瓜哥。今天我们学习使用 husky 工具,在 commit 的时候做一些风格的校验工作,包括 commit 信息格式化和文件格式化。,git hook 让我们可以在 git 执行一... 网站建设# commit# git# hook 4年前540
2022 了,你还不知道 Multi-repo 和 Mono-repo 的区别么? Multi-repo 和 Mono-repo 是 Git 托管代码的两种策略,我们讨论下两者的策略以及其利弊。,大多数现代项目都是在 Git 上管理和托管的。Git 已经成为来自世界各地的分布式源代码... 网站建设# git# repo# 仓库 4年前300
一个轻量级的基于 Markdown 的 CMS 系统 - Tina Tina 是一个由 Git 支持的无头内容管理系统,使开发者和内容创作者能够无缝协作,能够为你的 NextJS 网站添加可视化编辑功能。有了 Tina,开发人员可以创建完全适合其网站的自定义可... 网站建设# git# tina# 内容 4年前160
学习 Git,看这一篇就够了! 大家好,我是CUGGZ。今天来分享一下Git相关的基础知识。,文末抽奖,两份掘金周边等你来拿,滑动到文末参与抽奖!,Git 是最流行的分布式版本控制系统(Distributed Version Con... 网站建设# git# linus# linux 5年前1350
前端基于husky通过eslint检测提交代码 ,,当您提交或推送时,您可以使用 husky 来检查您的提交消息、运行测试、检查代码等Husky 支持所有 Git 钩子[1]。,以一种非常 Linux 的方式,要配置 Git 挂钩,您只需将可执行文... 网站建设# git# husky# huskyrc 5年前460
在 Git 中如何配置用户信息 ,大家好,我是前端西瓜哥。,最近买了台新的笔记本,重新装了一些软件,这次就说说怎么在 git 中配置用户信息吧。,当我们安装了 git 后,一件非常重要的事情就是配置我们的用户名和邮箱地址,因为我们提... 网站建设# git# 仓库# 全局 5年前440
22个每个程序员都应该知道的 Git 命令 我一直使用Git的一些命令,今天这个列表清单,希望也可以帮助到你。,所以,现在让我们开始吧:,此命令用于将项目初始化为 git 存储库。,例子:,,此命令用于添加或连接到远程存储库。,此命令用于查... 网站建设# git# 命令# 文件 5年前430
详解使用Git和Jmeter-Maven-Plugin管理Jmeter脚本的接口测试方案 上一篇文章中讲解了如何使用jmeter进行接口测试以及落地的方案,详情参考:,干货!Jmeter落地接口测试的实现方案。,本文我们来继续这一话题,深入讲解如何通过git和jmeter-mav... 网站建设# git# index# jmeter 5年前140